Personaldaten im Personenprofil
Im Profil eines Dozierenden können die Personaldaten für den Dozierendenvertrag gepflegt werden.
Überblick:
1. Details
2. Funktionen
3. Beschäftigungsverhältnisse
3.1. Beschäftigungsverhältnis hinzufügen
3.2. Schlüsseltabelle zu Entlastungstatbeständen
3.3. Vertragsdetails einsehen und bearbeiten
1. Details
In der Toolbar der Leiste der Details ist der Standort des Dozierenden wählbar, für den die Daten eingesehen und gepflegt werden sollen, falls die Konfiguration „Dozentenverträge pro Standort verwalten“ aktiv ist.
Es werden folgende personenbezogenen Personaldaten des Dozierenden in Details gepflegt:
- Personalnummer: Individuelle Personalnummer kann gepflegt werden; alternativ kann auch per Konfiguration eingestellt werden, dass hier die Academy ID des Profils übernommen wird
- Vertragsnummer: Individuelle Vertragsnummer kann vergeben werden
- SVNR: Sozialversicherungsnummer kann hier angegeben werden
- Name der Bank, IBAN, BIC/SWIFT: Bankdaten des Dozierenden
- Hauptberuflich Lehrende/r: Ja oder Nein zur Auswahl; Wert relevant für BIS-Statistik (Österreich)
- Status: Die unter Einstellungen > Dozentenverträge > Statuswerte Verträge angelegten Werte zur Auswahl
- Hauptberufliche Tätigkeit: Nur aktiv, wenn BIS-Statistik (Österreich) im System aktiviert ist; vom System vorgegebene Werte zur Auswahl
- Höchste abgeschlossene Ausbildung: Nur aktiv, wenn BIS-Statistik (Österreich) im System aktiviert ist; vom System vorgegebene Werte zur Auswahl
- Habilitation: Nur aktiv, wenn BIS-Statistik (Österreich) im System aktiviert ist; Ja oder Nein zur Auswahl
-
Besondere Qualifikation: Nur aktiv, wenn BIS-Statistik (Österreich) im System aktiviert ist; vom System vorgegebene Werte zur Auswahl
2. Funktionen
Die Funktion eines Dozierenden ist nur aktiv, wenn die BIS-Statistik (Österreich) im System aktiviert ist. Für einen Dozentenvertrag können mit dem Plus-Symbol am rechten Rand beliebig viele Funktionen angelegt werden. Je Funktion werden die Bezeichnung (Auswahl aus dem im System vorgegebenen Werten) und bei Bedarf zur gewählten Funktion ein oder mehrere Studiengänge (die dem Standort des Dozierenden zugordnet sind) angegeben.
3. Beschäftigungsverhältnisse
Hier werden die einzelnen Beschäftigungsverhältnisse des Dozierenden mit dem Plus-Symbol am rechten Rand angelegt. In der Liste der Beschäftigungsverhältnisse dieses Dozierenden werden zu jedem Eintrag der Zeitraum (von,bis), die Beschäftigungsart (Intern, Extern), die dafür benötigten Lehreinheiten sowie der Statuswert angezeigt (bspw. "laufend/aktiv" oder "in Abstimmung").
3.1. Beschäftigungsverhältnis hinzufügen
Folgende Informationen können beim manuellen Hinzufügen neuer Beschäftigungsverhältnisse unter dem Profil-Tab „Personaldaten“ für Dozierende angegeben werden:
- Status* des Beschäftigungsverhältnisses, wobei die unter Einstellungen > Dozentenverträge > Statuswerte Beschäftigungsverhältnisse gepflegten Werte zur Auswahl stehen
- Beginn*: Beim manuellen Anlegen eines Beschäftigungsverhältnisses kann das Datum entsprechend ausgewählt oder überschrieben werden; beim Generieren von Beschäftigungsverhältnissen aus Lehraufträgen werden die entsprechenden Daten automatisch übernommen
- Ende*: Beim manuellen Anlegen eines Beschäftigungsverhältnisses kann das Datum entsprechend ausgewählt oder überschrieben werden; beim Generieren von Beschäftigungsverhältnissen aus Lehraufträgen werden die entsprechenden Daten automatisch übernommen
- Lehreinheiten*: Entsprechen dem vertraglich vereinbarten Lehrumfang in Lehreinheiten pro Semester und dienen als Defaultwert für die Anlage der Semester-Lehreinheiten; Eingabe des Wertes 0 ist möglich
- Beschäftigungsart: Intern oder Extern zur Auswahl; es darf im gleichen Zeitraum nur ein internes Beschäftigungsverhältnis pro Dozentenvertrag und pro Standort existieren
- Beschäftigungsumfang*: Bei gewählter Beschäftigungsart „Intern“; hier muss ein Wert zwischen 0 und 100 in Prozent festgelegt werden (Kommawerte sind möglich). Bei gewählter Beschäftigungsart "Extern" kann hier kein Wert gepflegt werden.
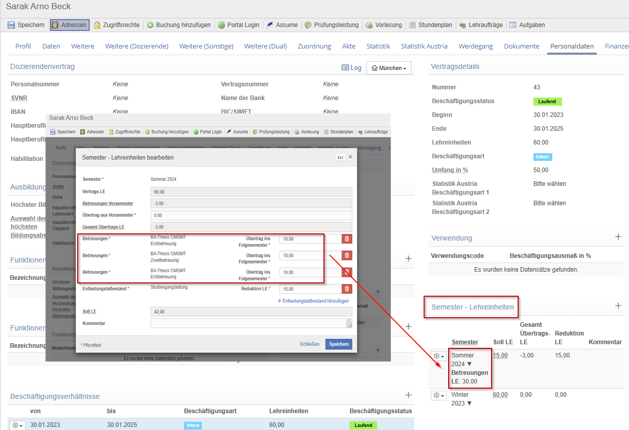
Semester - Lehreinheiten
- Semester*: Beim manuellen Anlegen muss das Semester als Pflichtfeld ausgewählt werden; dazu stehen alle im System unter Einstellungen > Semester angelegten Semester zur Auswahl
- Vertrags LE*: Werden automatisch aus den angegeben Lehreinheiten im Beschäftigungsverhältnis übernommen
- Betreuungen Vorsemester: Übertrag der Betreuungen aus dem vorherigen Semester, die für die Lehrverpflichtung des aktuellen Semesters als Reduzierung berücksichtigt wird.
- Übertrag aus Vorsemester*: Hier wird die Differenz aus den Ist-LE der Vorlesungsreihen des Vorsemesters und den Soll-LE der Semester-Lehreinheiten des Vorsemesters für den Dozierenden angezeigt (sofern ein Wert zum Vorsemester existiert); falls zum Vorsemester kein Eintrag besteht oder alle Lehreinheiten erfüllt wurden, wird das Feld mit 0 vorausgefüllt. In jedem Fall kann der Wert manuell mit negativem oder positivem Wert zur Verminderung bzw. Erhöhung der Soll LE überschrieben werden.
- Betreuungen: Die Betreuungen werden hier separat ausgewiesen und in das Folgesemester übertragen.
- Soll LE: Angabe der zu erfüllenden Lehreinheiten für das ausgewählte Semester, ggf. reduziert oder erhöht um den Wert aus Übertrag LE
- Entlastungstatbestand hinzufügen: Über das Plus-Symbol können beliebig viele Reduktionen der Lehreinheiten unter Nennung eines Entlastungstatbestandes (bspw. Studienfachleitung, Genderbeauftragten) im ausgewählten Semester vermerkt werden. Dazu stehen alle im System unter Einstellungen > Dozentenverträge > Entlastungstatbestände angelegten und dem Standort zugewiesenen Entlastungstatbestände zur Auswahl.
- Kommentar: Interner Kommentar zum Beschäftigungsverhältnis
3.2. Schlüsseltabelle zu Entlastungstatbeständen
Unter Einstellungen > Dozentenverträge > Entlastungstatbestände können Entlastungen auf Grundlage der Lehrverpflichtungsverordnung (LVVO) in einer Schlüsseltabelle gepflegt werden (bspw. Funktion als Studiengangsleiter = Entlastung von 36 LE).
Diese können je nach Standortzuordnung in den Personaldaten bei den Dozierendenprofilen als Auswahl hinzugefügt werden. Die Anlage und Verwaltung der Schlüsseltabelle ist über die Zugriffsberechtigung "Dozentenverträge anlegen, bearbeiten und löschen" steuerbar.
3.3. Vertragsdetails einsehen und bearbeiten
Beim Klick auf ein Beschäftigungsverhältnis können rechts die Details dazu eingesehen und gepflegt werden:
- Vertragsdetails: Nummer, Status, Beginn und Ende, Vertragslehreinheiten pro Semester sowie Beschäftigungsarten und Umfang in Prozent des Beschäftigungsverhältnisses werden angezeigt
- Verwendung: Nur aktiv, wenn BIS-Statistik (Österreich) im System aktiviert ist; vom System vorgegebene Werte stehen zur Auswahl
-
Semester – Lehreinheiten: Hier werden die Lehreinheiten pro Semester zu diesem Beschäftigungsverhältnis angezeigt und ggf. über das Plus-Symbol am rechten Rand manuell neu angelegt. Mit einem Klick auf das Zahnrad vor dem Semester kann der Eintrag bearbeitet bzw. gelöscht und die Dozenteneinsatzplanung eingesehen werden.
- Professorenquote: Nur aktiv, wenn die Professorenquote im System aktiviert ist. Dann wird bei der Erstellung eines Beschäftigungsverhältnisses mit Beschäftigungsart „Intern“ automatisch ein Eintrag unter der Professorenquote für den identischen Zeitraum angelegt. Ist kein Zeitraum unter der Professorenquote gepflegt bzw. der Eintrag manuell gelöscht worden (bspw. für wissenschaftliche Mitarbeitenden), wird dieses Beschäftigungsverhältnis nicht für die Auswertung der Professorenquote gezählt. Ein neuer Zeitraum kann über das Plus-Symbol am rechten Rand hinzugefügt werden, wobei sich die Zeiträume innerhalb eines Beschäftigungsverhältnisses nicht überschneiden dürfen.
- Unterbrechungen: Hier können zur Information längere Unterbrechungen wie Sabbaticals oder Elternzeit mit Start- und Enddatum gepflegt werden
Über das Kontextmenü eines Eintrags in der Liste der Beschäftigungsverhältnisse kann das Beschäftigungsverhältnis gelöscht werden. Über die Aktion „Drucken“ kann außerdem ein Dokument vom Typ „Dozentenvertrag“ als PDF-Datei erzeugt und heruntergeladen sowie direkt per E-Mail an den Dozierenden versendet werden.
Mit der Aktion „Semester-Lehreinheiten hinzufügen“ am rechten Rand können weitere Einheiten dazugefügt werden.
Durch abschließendes Speichern erscheint das Beschäftigungsverhältnis in der Liste unter Beschäftigungsverhältnisse im Profil des Dozierenden sowie in den Beschäftigungsverhältnissen im Bereich der Auswertungen.
4. Log
In der Toolbar der Details kann für berechtigte Nutzer das Log eingesehen werden.
Es werden
- die Änderungen von den unter Details angegebenen Daten,
- die Änderungen in den angelegten Beschäftigungsverhältnissen,
- das Hinzufügen und Löschen von Beschäftigungsverhältnissen sowie
- das Generieren von Beschäftigungsverhältnissen aus Lehraufträgen mitgeloggt.
Kommentare
0 Kommentare
Bitte melden Sie sich an, um einen Kommentar zu hinterlassen.